Новые снимки с монтажного стола

Общие вопросы по КПС «Помощник Арбитражного Управляющего»

Re: Новые снимки с монтажного стола

Сообщение vva » 11 дек 2019, 08:04

Продолжаем развиваться в направлении более глубокой автоматизации работы с дебиторской задолженностью. Поняли, что помимо краткой экспресс-оценки ликвидационной стоимости пояснённой абзацем текста, совершенно необходима более развёрнутая пояснительная записка с обоснованием того, исходя из каких соображений можно дать такую оценку. Что то вроде такого:
s1.png
Ну и когда дебиторки много, наверно пригодится возможность не напрягаясь получать сводный документ c анализом всей дебиторской задолженности разом, наподобие следующего (наши ключевые пользователи уже попросили добавить в таблицу адреса и расшифровку основных ОКВЭД-ов для беглого анализа подозрительны сделок):
s2.jpg
Аватар пользователя
vva
Администратор
 
Сообщений: 2910
Зарегистрирован: 06 фев 2007, 13:33

Re: Новые снимки с монтажного стола

Сообщение vva » 19 дек 2019, 08:54

Выпустили наконец в 3.14 долгожданный импорт банковских выгрузок. Отклики позитивные, идём в правильном направлении, просят продолжать улучшения в таком же духе.

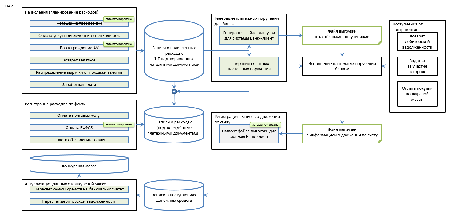
Тут конечно стоит это самое направление более системно "обозреть". Понять, что делать сразу, а что можно отложить на потом. Мы конечно и опросы устраиваем и за количеством запусков следим, но прежде чем спросить ответ нужно правильно сформулировать вопрос. И вот мы прикинули системно, какие вообще движения денежных средств типичные происходят в процедуре банкротства. Какие внешние связи финансовые с другими контрагентами и банками в процедурах есть. Как мы можем повысить их автоматизацию и упростить жизнь пользователям:
s1.png

Первоочерёдность работы над этими элементами для нас зависят прежде всего от того, как часто они нужны нашим пользователям, другими словами в какой части процедур возникает потребность в этих элементах. У нас получился такой расклад:
s2.png

Как видно из таблицы планы выпуска той или иной фичи в направлении автоматизации доходов расходов (TBD = to be done = планируется сделать) намечены у нас вплоть до версии 3.18 (это на 3 версии вперёд, примерно до осени 2020 го). Конечно эти планы приблизительны, на них могут повлиять какие то выявленные неучтённые нами особенности (например нам звонят и благодарят за импорт выгрузок, но сразу сообщают о неучтённых деталях), ну и мнение пользователей, которое мы очень внимательно анализируем и учитываем.
Аватар пользователя
vva
Администратор
 
Сообщений: 2910
Зарегистрирован: 06 фев 2007, 13:33

Re: Новые снимки с монтажного стола

Сообщение vva » 25 дек 2019, 11:57

Опросили наиболее ценных профессионалов о том, в каких направлениях им интересно увидеть развитие ПАУ в новой ближайшей версии 3.15

Тройка лидеров по запросам не очень ожидаемо для нас составляет
  1. Фоновое автоматическое обновление данных
  2. Заочные собрания в процедурах юр лиц
  3. Расширение функционала работы с дебиторкой
Мы конечно работу с дебиторкой в первую очередь прорабатывали как дополнительный фактор продвижения нашего сервиса probili.ru
Но конечно там есть много над чем работать и помимо экспресс-оценки ликвидационной стоимости

Для начала уже сейчас понятно что форму просто регистрации дебиторки нужно отделять от остальных форм, в ней информации должно быть по-минимуму..
Собственно только для того, чтобы какую то оценку дать и учесть в рамках финансового анализа в Наблюдении.
s1.png

А вот на КП уже возникает куча другой работы: претензионная, исковая, с исполнителями, с участием в процедуре банкротства дебитора:
s2.png

Каждое направление предлагает генерацию своего набора документов:
  • претензии,
  • исковые заявления,
  • заявление о возбуждении исполнительного производства,
  • о включении в реестр и
  • признании банкротом
и учёт своего набора полей, например для претензионной работы:
s3.png

понятно что эти все обстоятельства должны фиксироваться в отчёте АУ
Аватар пользователя
vva
Администратор
 
Сообщений: 2910
Зарегистрирован: 06 фев 2007, 13:33

Re: Новые снимки с монтажного стола

Сообщение vva » 09 янв 2020, 14:14

Другое регулярное пожелание пользователей (и в том числе один из популярных ответов на планирование фич 3.15 от НЦП), это автоматическое "фоновое" обновление данных.

Предварительно представляем это таким образом, что все старые настройки остаются как были, но добавляется кнопка "Включить/Настроить автообновление":
s1.png

При настройке должна быть возможность указать время, через которое запускается автообновление:
Автообновление.png
Автообновление.png (21.49 KiB) Просмотров: 111090

Ну и раз мы дали возможность бездушной машине чего то там автоматически обновлять, для обеспечения полного контроля над ситуацией и формирования доверия, неплохо всегда видеть журналы обновлений, когда и как они выполнялись, что именно и куда выгружалось, обновлялось и т.п:
Журнал обновлений.png
Аватар пользователя
vva
Администратор
 
Сообщений: 2910
Зарегистрирован: 06 фев 2007, 13:33

Re: Новые снимки с монтажного стола

Сообщение vva » 14 янв 2020, 07:44

Голосование за основную флагманскую фичу на версию 3.15 на facebook и в vk однозначно выводит в приоритет
  1. заочные СК для должников-юрлиц (несмотря на слабую правомерность с точки зрения росреестра) и
  2. расширение функционала дебиторки.
Фоновое обновление данных на третьем месте в отличие от мнения наиболее ценных профессионалов (на то они и профессионалы, чтобы пользоваться более эффективными инструментами).

При голосовании наиболее ценных профессионалов при планировании уже выпущенной версии 3.14 кстати, в тройке популярных пожеланий было автоматическое начисление расходов за текущих специалистов. Их не поддержали пользователи соц сетей и мы НЕ сделали эту фичу в 3.14, но тем не менее, аналитическую работу над этой фичей мы запустили. Если коротко, то мы планируем добавить некоторые поля в параметры учёта привлечённых специалистов:
s1.png
Суть в том, чтобы единовременные затраты при добавлении записи о привлечённых добавлялись сразу в текущие требования (а расходы создавались уже сделанным массовым погашением текущих требований).

А вот насчёт того, как регистрировать регулярные выплаты, у нас мнения разошлись. Если действовать "по старинке", т.е. так как реализовано автоматическое начисление вознаграждения АУ, то мы должны добавлять требования сразу на будущие платежи "авансом". Но это "забъёт" нам весь реестр текущих, эти требования будут там торчать по 6 штук заранее и мягко говоря внешний вид они не будут озонировать. Поэтому мы хотим попробовать сделать добавление требований уже при наступлении соответствующего периода начисления в ходе всё того же обновления данных, чтобы в каждый момент времени в системе не было ничего лишнего..
Аватар пользователя
vva
Администратор
 
Сообщений: 2910
Зарегистрирован: 06 фев 2007, 13:33

Re: Новые снимки с монтажного стола

Сообщение vva » 22 янв 2020, 08:31

Мы внимательно отслеживаем все технологические новинки в области обмена информацией для максимально удобного обеспечения потребностей наших клиентов.

Сейчас как никогда прогресс подходит к тому чтобы вся информация передавалась электронно. в качестве примера не так давно Почта России запустила сервис отправки электронных писем и мы активно мониторим качество и доступность услуги в разных регионах чтобы вовремя интегрировать эту возможность в ПАУ.

Однако во всех вариантах обеспечения электронных запросов от АУ встаёт проблема подтверждения полномочий АУ в рамках конкретной процедуры. Было время когда для ответа на запросы просили нотариально заверенную копию определения о назначении АУ. Сейчас всё вроде сошлось на приложении простой копии.

Но нам кажется что и это является избыточным. Тем более что размер передаваемых сообщений у сервисов обмена данными не резиновый (кому то называли размер в 1 Mb) и копия определения о назначении в этот размер может просто не поместиться.

Да и вообще говоря глупо подтверждать полномочия целой большой бумажкой в несколько страниц, не удостоверенной ни печатью ни подписью. На наш вопрос не планируют ли ЕФРСБ заняться проблемой удостоверения полномочий АУ они ответили отрицательно.

В этой связи у нас зреет идея “вбивать” в официальные документы АУ (запросы, письма и т.п.) специальную метку, по которой можно будет проверить его полномочия. Вроде такой:
IMAGE1.png
IMAGE1.png (116.91 KiB) Просмотров: 110963

Проверить метку получатель сможет по её номеру на специальном сайте:
Справки.png

Либо просто пройдя по ссылке QR кода. В результате проверяющий должен получить в браузере страницу со справкой о полномочиях АУ вроде такой:
Справка.png

Эту справку можно распечатать и подшить в папку при ответе, можно получить электронную подпись, в общем всё что захочется ответственному чиновнику для того чтобы обезопасить себя на предмет того, что информация выдается всем кому ни попадя.

В конце концов можно даже удостовериться что информация высылается на тот адрес, который действительно принадлежит управляющему в процедуре.
Аватар пользователя
vva
Администратор
 
Сообщений: 2910
Зарегистрирован: 06 фев 2007, 13:33

Re: Новые снимки с монтажного стола

Сообщение vva » 28 янв 2020, 09:05

В очередной раз в январе 2020 ПАО Сбербанк распространил среди СРО опрос, сколько членов СРО подключены к системе BankroTECH. Закономерно, крупные кредиторы используют своё влияние для того чтобы сделать процедуры банкротства более прозрачными.

Количество "единых кабинетов", в которые АУ должен заносить информацию увеличивается, и судя по всему будет продолжать увеличиваться. Готовят свои кабинеты крупные банки, ФНС, есть законопроект о том что АУ должен реестр текущих требований вести в специальном едином кабинете на сайте арбитражного суда.

В этой ситуации ПАУ просто вынуждена обеспечивать своим клиентам технологию "единого коридора", с тем чтобы через этот коридор раздать всем жаждущим потребную им информацию с наименьшими телодвижениями клиентов ПАУ.

Так, для того, чтобы СРО наших пользователей смотрелась наиболее выгодно в глазах Сбербанка, мы уже в версии 3.15 планируем при обмене данных с согласия АУ автоматически регистрировать его в системе BankroTECH:
Форма согласия с офертами - регистрация АУ (не реализована логика).fixed.png

По такой же схеме будем действовать и для всех остальных "единых кабинетов".
Аватар пользователя
vva
Администратор
 
Сообщений: 2910
Зарегистрирован: 06 фев 2007, 13:33

Re: Новые снимки с монтажного стола

Сообщение vva » 04 фев 2020, 09:17

Обсуждение флаг шип фич на разрабатываемую сейчас версию 3.15 выявило проблему взаимодействия с Почтой России одного нашего пользователя.

У него очевидно заключён договор с почтой от юр лица - что уже не так часто встречается.
Более того, пожелания связаны с возможностью отправлять почту из нескольких почтовых отделений, что является совсем уж экзотикой.
Однако пользователь эмоционально аргументировал "Какая мне как пользователю разница кто пришивал пуговицы если кафтан кривой, или по русски, анонсировали функцию добейтесь чтобы она работала"

Чтобы разобраться с проблемой и отработать какое то приемлемое решение, нам пришлось также в свой договор с Почтой России включить возможность сдавать почту с нескольких отделений, чего нам это стоило - отдельная история, занявшая у нас не одну неделю, но слава Управлению федеральной почтовой связи Удмуртии, нам удалось это сделать, мы были услышаны и режим сдачи с нескольких отделений нам включили. Надеемся что и подключение новых функций Почты России мы по проторенной дорожке будем делать также оперативно или даже ещё оперативнее.

А пока мы планируем при формировании электронного реестра добавить возможность указания почтового отделения из перечня тех, которые подключены по договору:
s1.png
Аватар пользователя
vva
Администратор
 
Сообщений: 2910
Зарегистрирован: 06 фев 2007, 13:33

Re: Новые снимки с монтажного стола

Сообщение vva » 12 фев 2020, 09:27

В последнее время основной нерв банкротства всё больше смещается из реабилитации (этого почти никогда не было), распродажи активов и соответственно работы с конкурсной массой (количество предприятий которые выходят на банкротство с активами уменьшается до ничтожного уровня) в работу с возмещением ущерба за счёт контролирующих должника лиц (КДЛ), привлечения к субсидиарной ответственности и т.п. По нашим расчётам до ~13% процедур юр лиц публикуют сообщения в ЕФРСБ о работе с субсидиарной ответственностью, и до ~6% добиваются привлечения к такой ответственности

В связи с этим мы запустили предварительную аналитическую проработку функциональных требований, набросков интерфейса и т.п.
Мы планируем предложить расширение функционала работы с субсидиарной ответственностью на голосование о том что пользователи хотят видеть в новой версии 3.16, которая должна выйти летом.

Пока можно прикинуть, что у нас получается. Существующий в свойствах процедуры раздел субсидиарной ответственности должен быть существенно расширен.. Сейчас в нём можно отметить только тех кого уже привлекли, для того чтобы сформировать соответствующую табличку в отчёте АУ. А нужно бы по идее начать работу ещё до этого.

Для начала можно сформировать предварительный список КДЛ:
s1.png
s2.png
Мы можем предложить его начальное заполнение автоматически (из списка сотрудников можно получить руководителя и бухгалтеров, в том числе возможно бывших, руководство и собственников можно собрать по данным probili.ru). Также в этом разделе можно будет
  • осуществлять пакетную генерацию запросов об имуществе КДЛ,
  • формировать запросы разъяснений в адрес самих КДЛ
  • собирать информацию из ответов в одном месте..
Список возможных нарушений также можно заполнить полуавтоматом, а потом уточнять "руками":
s3.png
s4.png
Автоматически мы можем предложить
  • рассчитать дату когда должно быть быть подано заявление о банкротстве,
  • собрать информацию об отсутствующем имуществе,
  • собрать информацию о дебиторке для которой не хватает первички.
В перспективе:
  • о сомнительных сделках и
  • не переданной документации и не предоставленной информации..
Ну и в итоге мы можем сопоставить КДЛ и нарушения по датам и смыслу для того чтобы АУ отобрал то, за что он реально захочет попытаться привлечь:
s5.png
Для собрания кредиторов мы можем предложить сформировать аналитическую записку о КДЛ, нарушениях, о собранной информации и целесообразности привлечения тех или иных лиц. Некоторые АУ даже получают одобрение СК своего анализа и планов привлечения голосованием.

Ну и по итогу мы можем формировать исковое заявление о привлечении, регистрировать результаты, генерировать необходимые сообщения на ЕФРСБ, фиксировать волю кредиторов о способах распоряжения etc
Аватар пользователя
vva
Администратор
 
Сообщений: 2910
Зарегистрирован: 06 фев 2007, 13:33

Re: Новые снимки с монтажного стола

Сообщение vva » 19 фев 2020, 09:31

При разработке обновления данных и синхронизации событий с гугл-календарём (чтобы можно было всегда расписание видеть на своём смартфоне) немножко не докрутили настройки.
Когда делали в первый раз почему то решили что удобно будет каждый раз перед каждым обновлением указывать вручную какие события отправлять в гугло-календарь а какие нет.
Особенно неудобным такой подход кажется в свете грядущего фонового обновления данных.

Решили это дело исправить и добавить настройки того, какие целые классы событий нужно автоматически передавать в гугло календарь:
Форма обмена данными - настройка синхронизации.png
Аватар пользователя
vva
Администратор
 
Сообщений: 2910
Зарегистрирован: 06 фев 2007, 13:33

Кто сейчас на форуме

Сейчас этот форум просматривают: нет зарегистрированных пользователей и гости: 1

cron