"Системный и логический анализ" осень 2014

Обсуждаем разработку программного обеспечения

"Системный и логический анализ" осень 2014

Сообщение vva » 13 фев 2014, 09:13

Приветствую

Я обещал выложить примеры того, как я вижу анализ законов.
Примеры во вложениях.
Значит для начала картинка со связями между нормативными актами которую я для себя нарисовал, и которые недурно знать (я изучал тему отдельно защиты перс данных)

struct.png


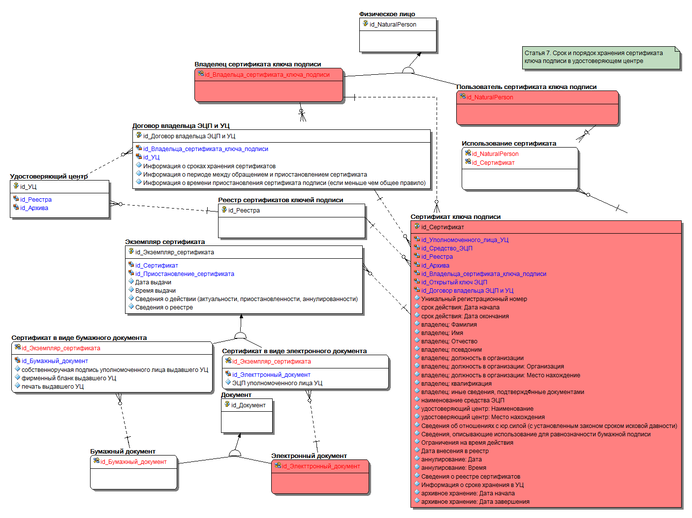
далее пример анализа статьи 7 старого закона об ЭЦП

ЭЦП.png


ну и в конце файл в формате программы Embarcadero ErStudio в которой я всё это редактировал с анализом других статей
Вложения
ЭЦП.zip
(116.54 KiB) Скачиваний: 4329
Аватар пользователя
vva
Администратор
 
Сообщений: 2910
Зарегистрирован: 06 фев 2007, 13:33

Re: "Системный и логический анализ" осень 2014

Сообщение vva » 26 фев 2014, 15:04

Уже начали писать кому какую тему назначили.
публикую свои записи:
1. Анисимов Н - лаб2 об ЭП
2. Давыдов А - лаб4 О связи
3. Захаров П - лаб5 О связи
4. Кожеева К - лаб6 О связи
5. Корепанов А - лаб7 О связи
6. Макшаков А - лаб8 ГК глава 9
7. Маслова О - лаб 9 ГК подраздел 2
8. Чергизов М - лаб 1 Об информации
9. Шикалов А - лаб3 О персональных данных

Всё правильно? Фамилии - все верно воспроизвёл?
Аватар пользователя
vva
Администратор
 
Сообщений: 2910
Зарегистрирован: 06 фев 2007, 13:33

Re: "Системный и логический анализ" осень 2014

Сообщение vva » 26 фев 2014, 15:07

на всякий случай публикую полный перечень вариантов лабораторной:

проанализировать и выразить в виде ER диаграммы (или на UML или в какой то другом квази-формальной нотации) реальный закон, связанный с ИТ (можно главу), т.е. из множества:
1. Об информации, информационных технологиях и о защите информации – 18 статей
2. Об электронной подписи (20 статей)
3. О персональных данных (6 глав, 25 статей)
4. О связи (13 глав, 74 статьи)
5. ..
6. ..
7. ..
8. Гражданский кодекс РФ. 29 глав, 453 статьи всего – глава 9 «сделки», 28 статей
9. .. Подраздел 2. Общие положения о договоре – 3 главы, 33 статьи
10. .. Глава 37. Подряд – параграфы 1,2,4.5 – 48 статей
11. ..
12. .. Главы 38-39 (НИОКР, услуги) – 14 статьей
13. .. Глава 69 – 29 статей
14. .. Глава 70 – 47 статей
15. ..
16. ..Глава 71. Права, смежные с авторскими – 41 статья
17. ..
18. .. Глава 75-77 – 14 статей
19. Конституция РФ – 137 статей
20. ..
21. ..
22. ..
Аватар пользователя
vva
Администратор
 
Сообщений: 2910
Зарегистрирован: 06 фев 2007, 13:33

Re: "Системный и логический анализ" осень 2014

Сообщение vva » 26 фев 2014, 15:24

Так, чтобы немного приоткрыть завесу тайна на остальную часть семестра, опубликую дальнейшие темы лабораторных работ.
Я вообще считаю, что непосредственно в программировании главным местом, в котором действительно нужно предварительно садиться и "анализировать" логику на бумаге, является много поточное программирование. Всё остальное современные говнокодеры лабают практически не включая мозг (при наличии оного конечно).
А вот многопоточные вещи лучше всё таки заранее и на бумажке. Поэтому оставшиеся лабораторные работы будут посвящены именно много поточным всяким задачам.

Итак лабораторные:

2. проанализировать и описать распределённую систему по одной из следующих предметных областей:
- диспетчерская служба аварийной газовой службы
- биржа заказов для такси
- диспетчерская автопарка
- система юридически значимого электронного документооборота
- простая, но многопользовательская игра (покер, бридж, преферанс)
- система управления парком роботов-дронов
- система управления медиатекой
- система бронирования номерков в больницу
- система бронирования автомоек

3. написать часть описанной в предыдущем пункте системы в виде
однопоточной программы и обработки команд "извне" по одному

4. написать "детерминированные" тесты для предыдущей программы, которые должны на примерах продемонстрировать типовые реальные ситуации

5. переписать полученную в предыдущем пункте в виде многопоточного сервиса (на базе http или socket ов)

6. реализовать "нагрузочный" тест, который будет тестировать созданную систему командами в псевдослучайном порядке
Аватар пользователя
vva
Администратор
 
Сообщений: 2910
Зарегистрирован: 06 фев 2007, 13:33

Re: "Системный и логический анализ" осень 2014

Сообщение vva » 27 фев 2014, 08:59

Так, люди уже начинают сдавать что то изготовленное непонятно каким способом. Но всё равно, принесли первую версию в срок - работа оценивается исходя из полноценных 5 баллов. С этой недели остальным оценивается уже максимум из 4х баллов.

Я очень хочу чтобы в рамках данной работы вы познакомились с каким-нибудь более менее профессиональным инструмент

вот тут есть перечень инструментов (в том числе бесплтаных) для Er диаграм:

http://ru.wikipedia.org/wiki/ER-%D0%BC% ... 1%8B%D1%85

вот тут перечень программ для построения UML диаграм классов:

http://freeanalogs.ru/Work/?topic=DiagramCreater

Ну в крайнем случае можно рисовать в MS Visio или MS Excel

Хочу диаграммы нарисованные так!
Аватар пользователя
vva
Администратор
 
Сообщений: 2910
Зарегистрирован: 06 фев 2007, 13:33

Кто сейчас на форуме

Сейчас этот форум просматривают: нет зарегистрированных пользователей и гости: 0

cron