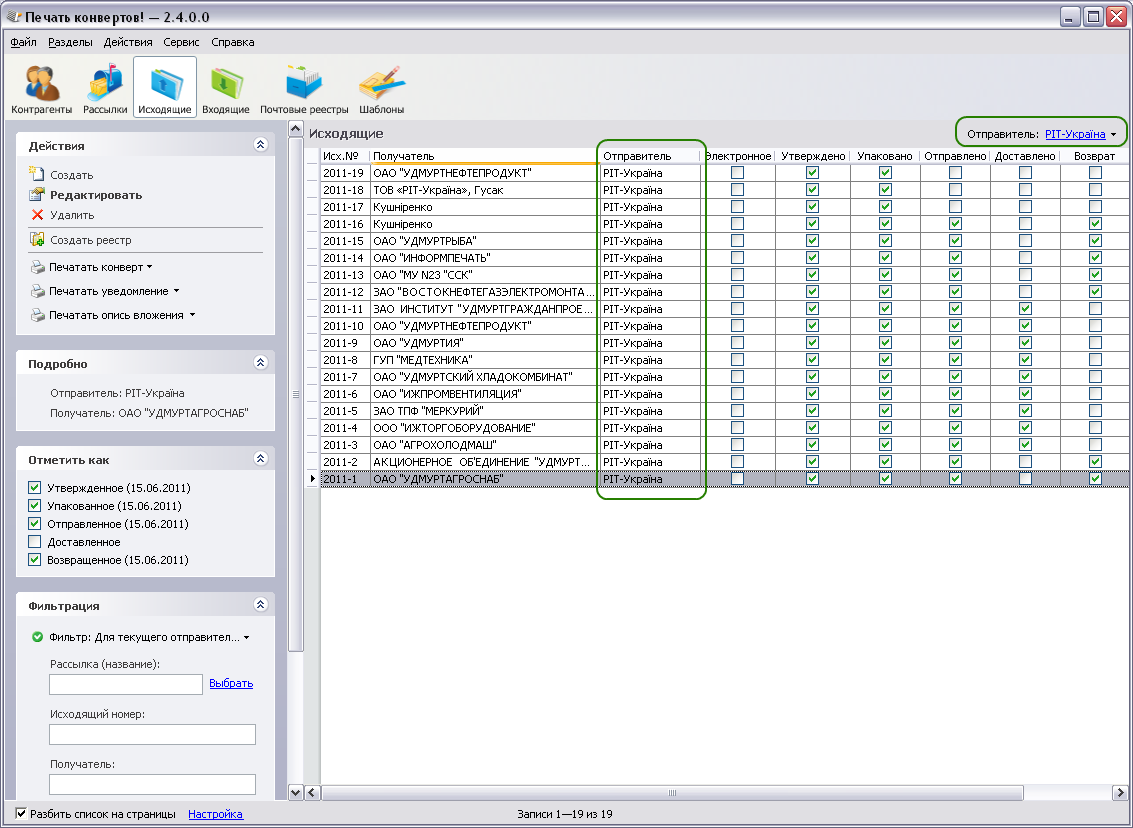
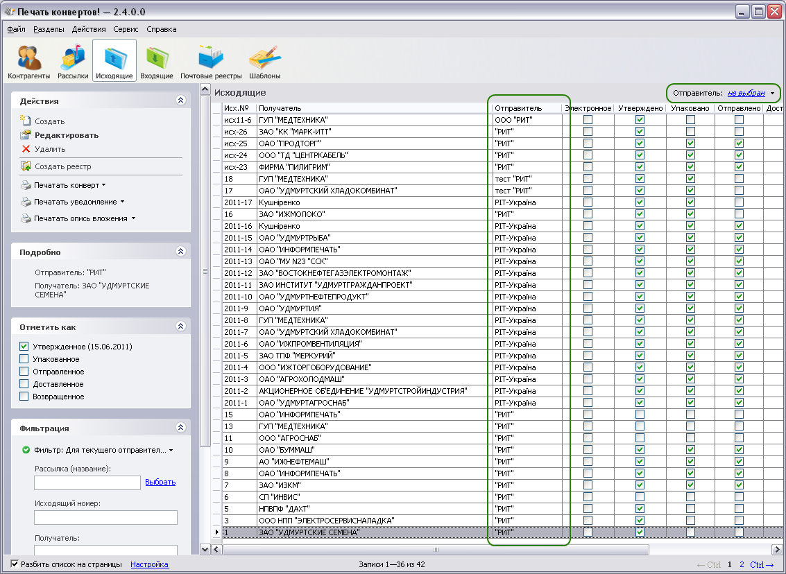
Как правило, пользователи программы отсылают письма (и наоборот регистрируют входящие) от лица небольшого количества контрагентов (в простейшем случае обслуживается просто одна организация). Было решено что указывать каждый раз такого "отправителя" будет расточительно, а проще добавить глобальный элемент управления для выбора текущего, так чтобы отправитель выбранный в нём применялся где нужно по умолчанию.
Над таблицей справа находится фильтр Текущий отправитель. Нажмите на ссылку в нём и выберите из списка
текущего отправителя.
В разделах Входящие и Исходящие фильтр действует на таблицу: в ней показываются только те входящие/исходящие, которые были получены/отправлены указанным в фильтре контрагентом.
В остальных разделах, текущий отправитель автоматически подставляется как отправитель, при создании новых конвертов, уведомлений, рассылок и т.п., а так же в разделе Входящие он автоматически подставляется как получатель. Нажмите Сменить, если нужен другой отправитель для создаваемого объекта.
